TaoPanfeng's Blog

改造自己,总比禁止别人来得难。


  • 首页

  • 分类

  • 归档

  • 关于

  • 搜索

Tomcat源码分析

发表于 2022-05-22 | 分类于 ---Tomcat |

待整理

架构图

2022-06-18 21:44:36

  • 图1
    在这里插入图片描述
  • 图2
    在这里插入图片描述

请求流程图

2022-06-18 21:44:33
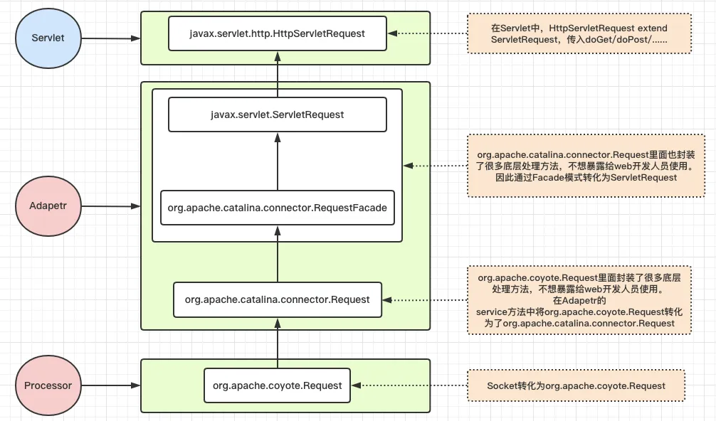
在这里插入图片描述

(已废弃)PostgreSQL 连接超时问题
Quartz 单独数据源
  • 文章目录
  • 站点概览
陶攀峰

陶攀峰

543 日志
84 分类
友情链接
  • 读评论
  • 001-小黑记事本
  • 002-面经-基础版
  • 003-智慧商城
  • 004-大事件
  • 005-小兔鲜
  • 006-uni-app小兔鲜
  • 007-cube-builder
  1. 1. 架构图
  2. 2. 请求流程图
© 2019 — 2026 陶攀峰
皖ICP备2022000185号-1